Adobe’s Project Graph is reimagining workflows by combining AI-powered flexibility with hands-on control. This innovative platform aims to empower creators with intuitive tools that make experimentation and iteration more accessible than ever.
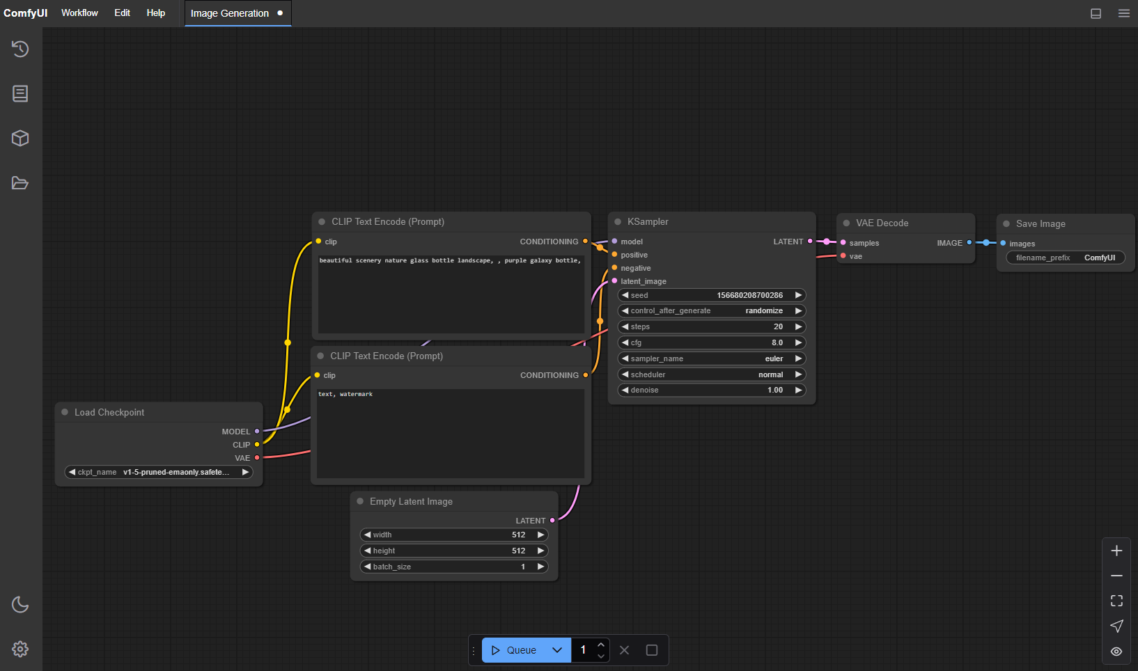
For those familiar with Comfy UI, the open source platform for graph based editing, this Adobe feature will feel like a natural extension. While the official Adobe press release doesn't mention the open source Comfy project, it's foundation is visible in the demo showcasing how fast emerging AI solutions are maturing.
I think the introduction of a ComfyUI based workflows is a practical step for Adobe creative suite as it looks to compete with emerging alternative creative tools like Canvas and ComfyUI.
Adoption will be the real measure of success, as someone who has recently canceled their Adobe subscription after over a decade I am excited to see how Adobe plans to position their products in their new AI first world. Will they measure up to the new normal?
The Project Graph Difference
Project Graph centers on a visual, node-based editor which is a departure from AI tools that depend mainly on text prompts. This interface enables creators to connect effects, AI models, and trusted Adobe tools in a visual environment. The result? More direct interaction with your own process and less time spent translating ideas into prompts.
- Hands-on creative power: Directly manipulate AI-enhanced features for greater accuracy and creative freedom.
- Customizable workflows: Craft unique processes for photo editing, motion graphics, or large-scale video production.
- Immediate feedback: The node-based approach supports rapid experimentation and refinement.
From Workflow to Portable Tool
One of Project Graph’s most promising innovations is the ability to turn workflows into shareable, portable tools. After designing a process, you can package it with a user-friendly interface that reflects your approach. These tools aren’t locked into one app, they work across Adobe’s ecosystem and can be shared with peers, encouraging collaboration and creative growth.
- Reusable components help streamline creative tasks.
- Seamless sharing lets ideas travel and evolve across the community.
- Creatives can build on each other’s innovations with ease.
Empowerment for Every Creative Role
Whether you’re a motion designer, editor, or photographer, Project Graph gives you the ability to build, adapt, and reuse personal workflows. You can fine-tune every step, explore new directions, and transform routines into dynamic tools that integrate across Adobe’s platforms.
- Maintains creative authorship in an AI-driven landscape.
- Ensures workflows are as flexible and unique as their creators.
- Makes ambitious projects possible, regardless of technical background.
Laying the Groundwork for Creative Autonomy
Project Graph signals a move toward greater creative independence in the AI era. By enabling creators to develop their own systems, Adobe supports more adaptable, collaborative, and innovative work. Coding expertise is optional, now what matters is your vision and how you shape it.
ComfyUI is An Open Source AI Project You Can use for Free
ComfyUI serves as the open-source vanguard for this node-based revolution. Maintained by the Comfy Org, it is defined by a community-first ethos where developers and artists collaborate to build what they call the "operating system for Gen AI."
Unlike traditional rigid software, ComfyUI offers a modular set of building blocks, allowing users to construct bespoke generative workflows for images, video, and 3D assets without waiting for official feature updates.
This "builder" philosophy differentiates it significantly from standard creative suites. ComfyUI empowers individual creators to solve their own problems, often without coding, by connecting nodes that represent complex AI models and effects. While Adobe brings polish and ecosystem integration, ComfyUI remains the engine for raw experimentation, where millions of users and a flat team of engineers push the boundaries of what visual AI can do daily.
While I don't know for certain that Adobe built on top of this project, it's influence is obvious. It also makes sense. The AI revolution is forcing businesses to deploy faster than ever while features that would have previously been a competitive advantage are now seen as a requirement to compete.
Looking Ahead: Shaping the Future Together
With its upcoming release, Project Graph stands to redefine creative workflows. The platform invites creators to participate, provide feedback, and help shape this evolving AI-powered landscape. The future of creative tools is collaborative, expressive, and within reach for all.
Source: Adobe Blog


Adobe's New Project Graph: A New Era of Creative Workflows Powered by AI